Дропшипінг
Створення нового Дропшиппінг
Зміна ключа апі по існуючому контрагенту
—----------------------------------------------------------------
Створення нового Дропшиппінг
Для того, щоб створити Дропшипінг та підвязати його до контрагента потрібно мати доступ до бази УТ (вкладка дропшиппінг) та бази WMS (служби доставка)
- Нормативно-справочная информация - Сервис - Дропшипинг

Вкладка (нова пошта)
Вид доставки: Нова пошта
Дропшиппінг: галочка
Ліміт на день:450000
Ліміт на квартал:500000
Ключ АРІ:xxxxxxxxxxxxxxxxxxxxxxxx (надається клієнту)
Після того як проставиться ключ АРІ потрібно натиснути кнпку (оновити)

Після натискання має заповниться декілька полів автоматично Вид отправителя Полное наименования отправителя

Потрібно заповнити Організацію, контактне лице, телефон.
-
де організація залежить від контрагента, якщо клієнт готівковий (физ.лице) то проставляється організація (готівкова), якщо клієнт (физ.лице підприємець) то підставляється організація ФОП, якщо клієнт безготівка то (безготівка без ПДВ)
-
номер тел. відправника який зареєстрований по новій пошті
-
контактне лице яке зареєстроване по новій пошті
Переходимо у вкладку СМС

Проставляємо контрагента того по якому підвязуємо ключ.
Переходимо у вкладку Контрагенти
Проставляємо всіх контрагентів партнера по якому ми хочемо активізувати дропшиппінг

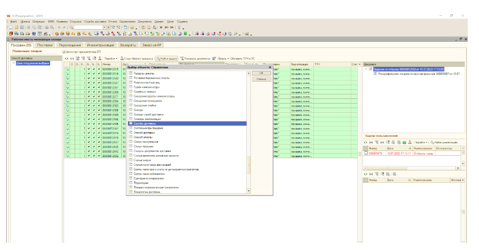
Тепер переходимо до бази ВМС

Натискаєш (плюс)

В колонку АРІключ Потрібно вставити в нове поле яке зявиться після натискання (плюс) скопійований ключ в колонку АРІключ та натиснути кнопку Заполнения контрагентов НП. Обробка почне опрацьовавати дані, це займе до 10хв часу. після чого зявиться (ГОТОВО)

Коли після натискання Заполнения контрагентов НП зявиться табло (готово), то потрібно в колонці контрагент натиснути (...)

Натиснути на поле яке з’явится в новому окні (змінити)

В колоці город прописати (колоденка) в склад по умолчанию (Відділення №1: вул. Свободи, 20)

Натискаємо основноє контактноє лицо та вибираємо зі списку ПІБ відправника по НП.

Все зберігаємо та записуємо, та перевибираємо записані реквізити.
Зміна ключа апі по існуючому контрагенту
Нормативно-справочная информация - Дропшиппинг Заходимо в розділ дропшиппінг та находимо існуючого контрагента якому потрібно змінити ключ АРІ: наприклад, змінюємо ключ по контрагенту Литвинчук Михайло.

Находимо контрагента

Заходимо в нього, в полі ключ АПІ змінюємо ключ АПІ Нажимаємо кнопку (оновити) Змінюємо контактне лице та телефон Записати та закрити.

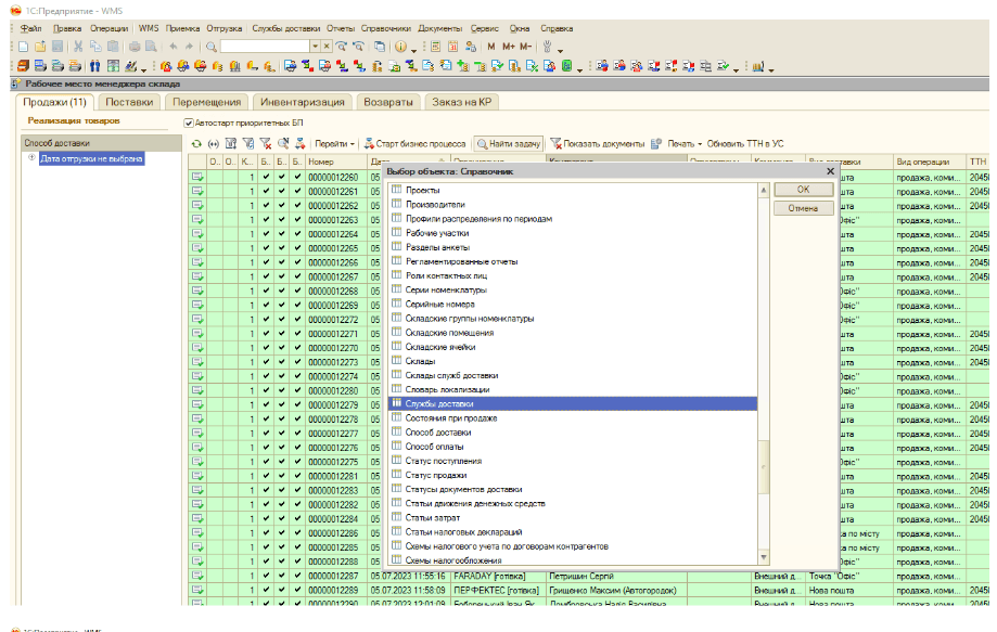
Переходимо до WMS системи.

Вибираєте служби доставки - нова пошта.

Находимо контрагета Литвинчук Михайло та змінюємо старий ключ на новий ключ АРІ. Натискаємо Обработка заполнения обработки НП витягування даних з НП займе 10-15хв. Після цього натискаємо на контрагент.

Натискаємо Змінити (Правой клавішой мишки)

У відмічених полях 1 та 2 проставляємо
- Колоденка
- Відділення 1 У полі 3 Вибираємо контрагента з найбільшим порядковим номером в даному прикладі 9408

**Зберігаємо за записуємо
На виході має бути заповнено так як на прикладі**

Натискаємо ОК.